安全传输存储用户密码


前言

我们开发网站或者APP的时候,首先要解决的问题,就是「如何安全传输和存储用户的密码」。一些大公司的用户数据库泄露事件也时有发生,带来非常大的负面影响。因此,如何安全传输存储用户密码,是每位程序员必备的基础。本文将跟大家一起学习,如何安全传输存储用户的密码。

图片

1. 如何安全地传输用户的密码

要拒绝用户密码在网络上裸奔,我们很容易就想到使用https协议,那先来回顾下https相关知识吧~

1.1 https 协议

图片

  • 「http的三大风险」

为什么要使用https协议呢?「http它不香」吗? 因为http是明文信息传输的。如果在茫茫的网络海洋,使用http协议,有以下三大风险:

  • 窃听/嗅探风险:第三方可以截获通信数据。
  • 数据篡改风险:第三方获取到通信数据后,会进行恶意修改。
  • 身份伪造风险:第三方可以冒充他人身份参与通信。

如果传输不重要的信息还好,但是传输用户密码这些敏感信息,那可不得了。所以一般都要使用「https协议」传输用户密码信息。

  • 「https 原理」

https原理是什么呢?为什么它能解决http的三大风险呢?

https = http + SSL/TLS, SSL/TLS 是传输层加密协议,它提供内容加密、身份认证、数据完整性校验,以解决数据传输的安全性问题。

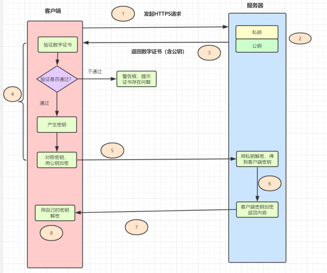
为了加深https原理的理解,我们一起复习一下「一次完整https的请求流程」吧~

图片

    1. 客户端发起https请求
  1. 服务器必须要有一套数字证书,可以自己制作,也可以向权威机构申请。这套证书其实就是一对公私钥。
  1. 服务器将自己的数字证书(含有公钥、证书的颁发机构等)发送给客户端。
  1. 客户端收到服务器端的数字证书之后,会对其进行验证,主要验证公钥是否有效,比如颁发机构,过期时间等等。如果不通过,则弹出警告框。如果证书没问题,则生成一个密钥(对称加密算法的密钥,其实是一个随机值),并且用证书的公钥对这个随机值加密。
  1. 客户端会发起https中的第二个请求,将加密之后的客户端密钥(随机值)发送给服务器。
  1. 服务器接收到客户端发来的密钥之后,会用自己的私钥对其进行非对称解密,解密之后得到客户端密钥,然后用客户端密钥对返回数据进行对称加密,这样数据就变成了密文。
  1. 服务器将加密后的密文返回给客户端。
  1. 客户端收到服务器发返回的密文,用自己的密钥(客户端密钥)对其进行对称解密,得到服务器返回的数据。

  • 「https一定安全吗?」

https的数据传输过程,数据都是密文的,那么,使用了https协议传输密码信息,一定是安全的吗?其实「不然」~

  • 比如,https 完全就是建立在证书可信的基础上的呢。但是如果遇到中间人伪造证书,一旦客户端通过验证,安全性顿时就没了哦!平时各种钓鱼不可描述的网站,很可能就是黑客在诱导用户安装它们的伪造证书!
  • 通过伪造证书,https也是可能被抓包的哦。

1.2 对称加密算法

既然使用了https协议传输用户密码,还是「不一定安全」,那么,我们就给用户密码「加密再传输」呗~

加密算法有「对称加密」「非对称加密」两大类。用哪种类型的加密算法「靠谱」呢?

对称加密:加密和解密使用「相同密钥」的加密算法。图片

常用的对称加密算法主要有以下几种哈:图片

如果使用对称加密算法,需要考虑「密钥如何给到对方」,如果密钥还是网络传输给对方,传输过程,被中间人拿到的话,也是有风险的哦。

1.3 非对称加密算法

再考虑一下非对称加密算法呢?

「非对称加密:」 非对称加密算法需要两个密钥(公开密钥和私有密钥)。公钥与私钥是成对存在的,如果用公钥对数据进行加密,只有对应的私钥才能解密。

图片

常用的非对称加密算法主要有以下几种哈:图片

如果使用非对称加密算法,也需要考虑「密钥公钥如何给到对方」,如果公钥还是网络传输给对方,传输过程,被中间人拿到的话,会有什么问题呢?「他们是不是可以伪造公钥,把伪造的公钥给客户端,然后,用自己的私钥等公钥加密的数据过来?」 大家可以思考下这个问题哈~

我们直接「登录一下百度」,抓下接口请求,验证一发大厂是怎么加密的。可以发现有获取公钥接口,如下:

图片

再看下登录接口,发现就是RSA算法,RSA就是「非对称加密算法」。其实百度前端是用了JavaScript库「jsencrypt」,在github的star还挺多的。

图片

因此,我们可以用「https + 非对称加密算法(如RSA)」 传输用户密码~

2. 如何安全地存储你的密码?

假设密码已经安全到达服务端啦,那么,如何存储用户的密码呢?一定不能明文存储密码到数据库哦!可以用「哈希摘要算法加密密码」,再保存到数据库。

哈希摘要算法:只能从明文生成一个对应的哈希值,不能反过来根据哈希值得到对应的明文。

2.1 MD5摘要算法保护你的密码

MD5 是一种非常经典的哈希摘要算法,被广泛应用于数据完整性校验、数据(消息)摘要、数据加密等。但是仅仅使用 MD5 对密码进行摘要,并不安全。我们看个例子,如下:

public class MD5Test {
    public static void main(String[] args) {
        String password = "abc123456";
        System.out.println(DigestUtils.md5Hex(password));
    }
}

运行结果:

0659c7992e268962384eb17fafe88364

在MD5免费破解网站一输入,马上就可以看到原密码了。。。

图片

试想一下,如果黑客构建一个超大的数据库,把所有20位数字以内的数字和字母组合的密码全部计算MD5哈希值出来,并且把密码和它们对应的哈希值存到里面去(这就是「彩虹表」)。在破解密码的时候,只需要查一下这个彩虹表就完事了。所以「单单MD5对密码取哈希值存储」,已经不安全啦~

2.2 MD5+盐摘要算法保护用户的密码

那么,为什么不试一下MD5+盐呢?什么是「加盐」

在密码学中,是指通过在密码任意固定位置插入特定的字符串,让散列后的结果和使用原始密码的散列结果不相符,这种过程称之为“加盐”。

用户密码+盐之后,进行哈希散列,再保存到数据库。这样可以有效应对彩虹表破解法。但是呢,使用加盐,需要注意一下几点:

  • 不能在代码中写死盐,且盐需要有一定的长度(盐写死太简单的话,黑客可能注册几个账号反推出来)
  • 每一个密码都有独立的盐,并且盐要长一点,比如超过 20 位。(盐太短,加上原始密码太短,容易破解)
  • 最好是随机的值,并且是全球唯一的,意味着全球不可能有现成的彩虹表给你用。

2.3 提升密码存储安全的利器登场,Bcrypt

即使是加了盐,密码仍有可能被暴力破解。因此,我们可以采取更「慢一点」的算法,让黑客破解密码付出更大的代价,甚至迫使他们放弃。提升密码存储安全的利器~Bcrypt,可以闪亮登场啦。

实际上,Spring Security 已经废弃了 MessageDigestPasswordEncoder,推荐使用BCryptPasswordEncoder,也就是BCrypt来进行密码哈希。BCrypt 生而为保存密码设计的算法,相比 MD5 要慢很多。

看个例子对比一下吧:

public class BCryptTest {

    public static void main(String[] args) {
        String password = "123456";
        long md5Begin = System.currentTimeMillis();
        DigestUtils.md5Hex(password);
        long md5End = System.currentTimeMillis();
        System.out.println("md5 time:"+(md5End - md5Begin));
        long bcrytBegin = System.currentTimeMillis();
        BCrypt.hashpw(password, BCrypt.gensalt(10));
        long bcrytEnd = System.currentTimeMillis();
        System.out.println("bcrypt Time:" + (bcrytEnd- bcrytBegin));
    }
}

运行结果:

md5 time:47
bcrypt Time:1597

粗略对比发现,BCrypt比MD5慢几十倍,黑客想暴力破解的话,就需要花费几十倍的代价。因此一般情况,建议使用Bcrypt来存储用户的密码

3. 总结

  • 因此,一般使用https 协议 + 非对称加密算法(如RSA)来传输用户密码,为了更加安全,可以在前端构造一下随机因子哦。
  • 使用BCrypt + 盐存储用户密码。
  • 在感知到暴力破解危害的时候,「开启短信验证、图形验证码、账号暂时锁定」等防御机制来抵御暴力破解。

Reference

[1]如何正确保存和传输敏感数据?:https://time.geekbang.org/column/article/239150

[2]如何加密传输和存储用户密码:https://juejin.cn/post/6844903604944371726#heading-8


文章作者: Cheney
版权声明: 本博客所有文章除特別声明外,均采用 CC BY 4.0 许可协议。转载请注明来源 Cheney !
 上一篇
构造测试数据 构造测试数据
1. 前言老板说,明天甲方要来看产品,你得搞点数据,而且数据必须是“真”的,演示效果要好看一些,这样甲方才会采购咱们的产品。一般开发接到这种过分要求都不会很乐意去做,这完全是体力劳动了,而且很棘手。今天胖哥教你一招,让你做出逼真的“假”数据
2021-01-14
下一篇 
java deploy by docker java deploy by docker
1. 前言Docker 是啥?好处是啥? 什么现在如果作为一名开发你还不知道甚至没有用过我都感觉你落伍了。Docker 是一种虚拟化的容器技术,目的为了打造持续集成、版本控制、可移植性、隔离性和安全性的应用集成。这都是官话。其实我认为最简单
2021-01-14
  目录